10.18. ДИАГНОСТИКА НА УРОВНЕ ППО

Для диагностики работы компонентов сети Profibus DP на уровне прикладного программного обеспечения пользователю доступна библиотека PsProfibus.
На официальном сайте ООО «РЕГЛАБ» вы можете скачать руководство пользователя «Настройка обмена данными по протоколу Profibus на контроллерах серии REGUL RX00» с описанием функциональных блоков диагностики.

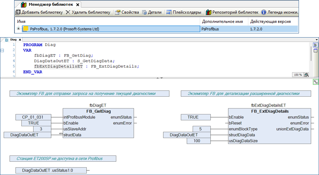
Функциональный блок FB_GetDiag работает по принципу «Запрос/Ответ». Он используется для отправки запроса на получение текущей диагностической информации слейва.
На слайде выше красной рамкой выделена структура, в которую помещена полученная расширенная диагностика по заданному слейву.
Состояние слейва можно оценить в среде Astra.IDE (на примере ниже, извлечен модуль из станции ET200SP):


В бите 0 переменной DiagDataOutET.usStatus1 сохраняется статус доступности слейва мастеру по сети Profibus DP.

Функциональный блок FB_ExtDiagDetails используется для детализации расширенной диагностики слейва.
Описание некоторых параметров FB_ExtDiagDetails:
structDiagData – данные расширенной диагностики по заданному слейву (данные параметра structData экземпляра функционального блока FB_GetDiag).
enumBlockType - содержит тип блока расширенной диагностики (5 – статус модулей слейва).
usDiagDataSize – размер расширенной диагностики (берется из structData.usDataLen экземпляра функционального блока FB_GetDiag).
Более подробно ознакомиться с протоколом Profibus вы можете по ссылке на официальный сайт «РЕГЛАБ» в разделе программное обеспечение Astra.IDE.
