REGUL RX00
Методическое пособие
×

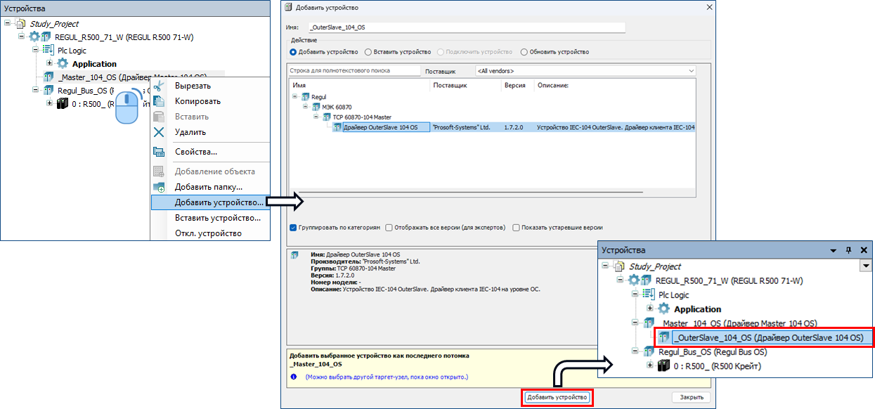
9.9. ДОБАВЛЕНИЕ КОМПОНЕНТА «Драйвер OuterSlave 104 OS»

Количество добавляемых компонентов «Драйвер OuterSlave 104 OS» соответствует количеству Slave-устройств, с которыми Master-устройство будет обмениваться данными.