4.4.2.3.4.3. Создание обработчика событий
Рассмотрим пример формирования битов в зависимости от значения переменной DIAGN. Для данных целей можно воспользоваться обработчиком событий.
Чтобы создать обработчик события выполните следующие действия:
1. Перенесите элемент "Сокет" на рабочую область из панели элементов.

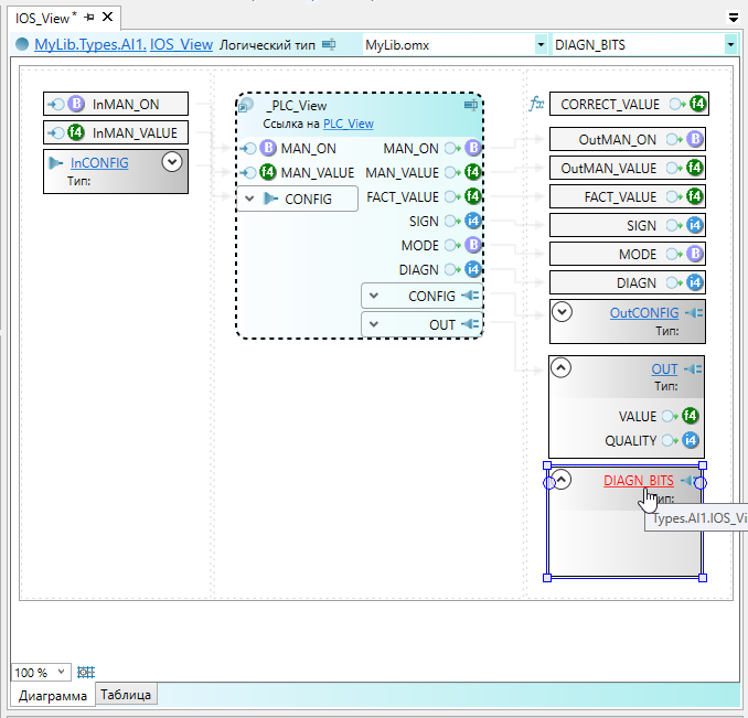
2. Выделите сокет и в окне "Свойства" укажите имя "DIAGN_BITS" и направление "выход". Данный сокет будет отвечать за отдельные состояния диагноза канала.

3. Перейдите в редактор сокета "DIAGN_BITS", кликнув по названию объекта.

4. В сокет "DIAGN_BITS" вынесите три параметра типа bool из панели элементов и задайте им следующие названия:
FAULT
NOCOMPARE
OK

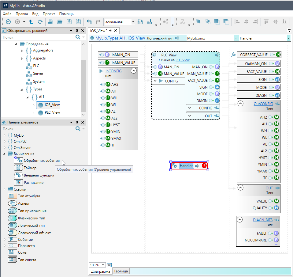
5. Вернитесь в представление "IOS_View" типа и добавьте элемент "Обработчик события" из раздела "Вычисления" панели элементов.
Название можно оставить по умолчанию.
|

6. Перейдите в редактор кода обработчика, кликнув по названию объекта.

7. В окне редактора задайте следующий код:

Для задания формул используется проприетарный язык программирования Astra.Om.
|
8. Закройте обработчик события воспользовавшись кнопкой "Закрыть".

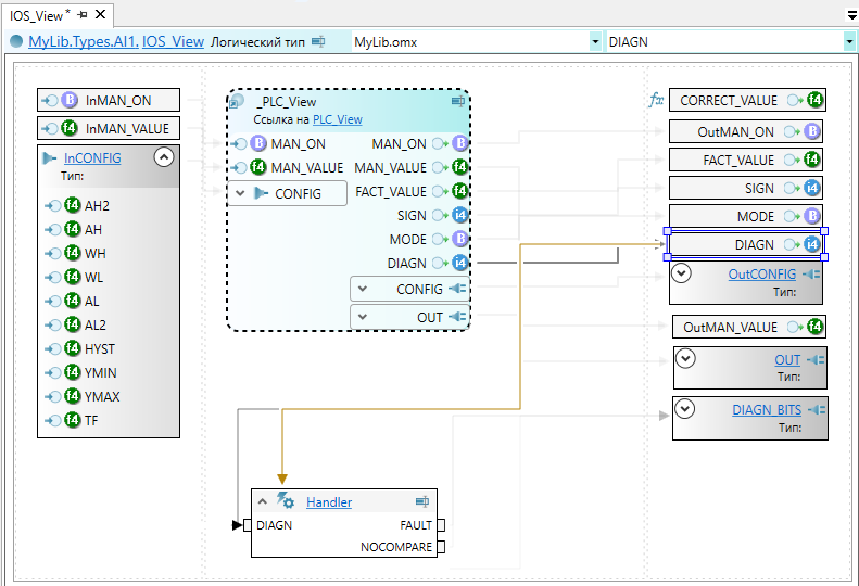
У обработчика появились входные и выходные параметры.
Чтобы у обработчик появились связи с сокетом, нажмите горячую клавишу F5.
|
Связи между переменными, задействованными в обработчике событий должны отобразиться на рабочей области.

Для того, чтобы обработчика события начал выполнять код, необходимо добавить триггер.
|
9. Чтобы добавить триггер к обработчику событий, подведите указатель мыши к переменной DIAGN до появления указателя в виде прицела.

Зажмите левой кнопкой мыши область в виде круга и проведите линию к обработчику события.

Линия будет выделена оранжевым цветом. Это и есть триггер, запускающий обработчик событий.

10. Выделите триггер, кликнув по оранжевой стрелке, и в окне "Свойства" в поле "Событие" выберите тип срабатывания.

Таким образом можно создавать обработчики события, для выполнения кода по определенному триггеру.
