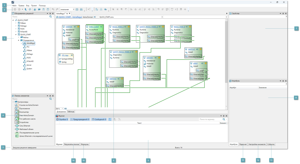
4.4.1.3.1. Пользовательский интерфейс
|
Окно Свойства предназначено для настройки свойств выделенного элемента проекта.
Каждый элемент имеет индивидуальные свойства. Для настройки свойств элемента следует выделить нужный объект и заполнить необходимые поля в окне. Элемент с заданными свойствами включается в состав проекта и автоматически связывается с контактирующими элементами. В случае ошибки задания поле соответствующего значения и элемент выделяются красной рамкой.
В качестве защиты от ошибок Astra.AStudio позволяет:
Не указывать наименование элемента. При пустом значении в качестве имени элемента будет отображаться его наименование по умолчанию.
Выбирать значение свойства из выпадающего списка.
Выбирать элемент в диалоговом окне – доступно для свойств, ссылающихся на элементы проекта.
В диалоговом окне отображаются только те элементы, которые можно указать в свойстве.
| ||
|
Окно Журнал предназначено для отображения информации:
Текст – основной текст уведомлений.
Элемент – путь к элементу в рамках проекта.
Файл – полный путь к файлу, в котором определен элемент.
Проект – наименование проекта.
Виды уведомлений:
Сообщения – оповещения информационного характера.
Предупреждения – сообщения некритического характера, оповещают о возникновении незначительных ошибок при формировании и компиляции проекта, влекущих за собой некорректную работу отдельных его частей;
Ошибки – критические неполадки, возникшие в процессе сборки проекта.
Кнопки Ошибок, Предупреждений, Сообщений отражают количество каждого вида сообщений. В случае значительного количества сообщений есть возможность включить отображение только одного типа уведомлений. Для этого необходимо нажать соответствующую кнопку. Повторное нажатие кнопки восстанавливает отображение содержимого таблицы полностью.
Кнопка Автоматическое прокручивание списка исключает необходимость ручного прокручивания списка сообщений. При нажатии кнопки автоматически выполняется переход к концу списка. При добавлении в журнал новых сообщений последнее сообщение, добавленное в список, всегда остается видимым.
Комбинации клавиш:
Ctrl + A – выделить все сообщения в списке.
Ctrl + C – скопировать выделенные сообщения.
|
|
Окно позволяет задавать свойства пересчета физических значений сигналов в инженерные и в обратную сторону.
![]() Свойства пересчета можно задать только для элементов типа Параметр и Событие.
В зависимости от типа сигналов возможны следующие варианты:
Без пересчета.
Инвертировать.
Пересчитывать.
Согласно указанным значениям строится график, отражающий зависимость физических значений сигнала от инженерных и наоборот. В зависимости от присутствующих свойств сигнала выполняется линейный пересчет либо линейный пересчет с изломом.
В случае установки флага "Усекать значение по границе пересчета" результирующее значение сигнала при выходе за диапазон пересчета приравнивается к ближайшей границе пересчета.
При выходе значения за границы пересчета для сигнала может устанавливаться плохое качество.
|
|
Чтобы открыть окно или перейти к нему, в меню выберите Вид → Результаты поиска. Окно автоматически открывается при выполнении поиска или поиска с заменой.
В окне в виде списка отображаются результаты поиска: свойства и атрибуты, в значении которых найдена искомая строка.
Отображение отдельных параметров можно включить/отключить с помощью контекстного окна в строке заголовков списка.
Доступные действия с элементами списка:
Переход по двойному клику к элементу списка.
Поиск/фильтрация элементов в списке.
Копирование выбранных элементов списка (Ctrl + C).
Вставка скопированных элементов списка в таблицу Excel.
Группировка результатов поиска по параметру.
Экспорт в файл.
| ||||||||||||||


