4.4.1.4.5.2. Главная экранная форма
Главная экранная форма открывается при запуске проекта в Runtime.
1. Главная экранная форма в проекте создается автоматически при выполнении экспорта конфигурационных файлов. На главную экранную форму добавлено три команды:
OpenMainMenuForm – команда для открытия главного меню;
OpenDiagnForm – команда для открытия формы диагностики;
OpenDefaultForm – команда для открытия формы по умолчанию.
Чтобы главная экранная форма открывалась на весь экрана, откройте редактор свойств экранной формы "MainForm" и задайте следующие свойства:
Размеры окна – Автоподбор;
Стиль рамки окна – фиксированный размер;
Состояние окна – по умолчанию;
Режим масштабирования – всегда масштабировать.
|

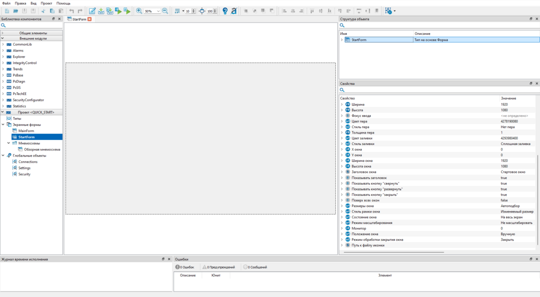
2. Для открытия нескольких главных экранных форм (используется при работе в многомониторной системе) при выполнении экспорта конфигурационных файлов автоматически создается экранная форма "StartForm".

3. Для экранной формы "StartForm" добавлены команды и обработчики событий для открытия до четырех главных экранных форм при работе в многомониторном режиме.

4. Каждый обработчик события открывает Главную экранную форму в новом окне. При использовании одномониторной системы оставьте только один обработчик событий, удалив оставшиеся через контекстное меню.

