4.4.1.3.2. Разработка проекта
Чтобы открыть конфигуратор Astra.AStudio, нажмите кнопку "Открыть в Astra.AStudio" на панели инструментов AstraRegul в среде разработки Astra.IDE.

Также, чтобы запустить проект в Astra.AStudio, вы можете перейти в папку с проектом "QUICK_START" → "AS" и дважды нажать левой кнопки мыши по файлу "QUICK_START.solution".
|
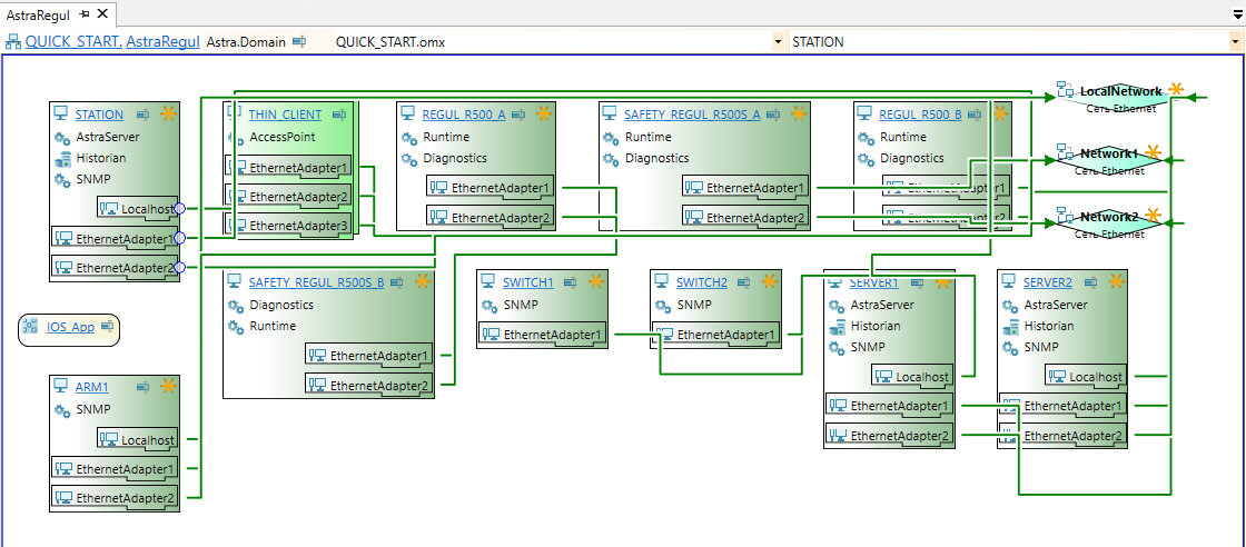
Откроется решение в Astra.AStuido с уже созданной топологией проекта автоматизации.
Решение – это контейнер для одного или нескольких связанных между собой проектов.
Само по себе решение не содержит данных, работа с решением – это работа с входящими в него проектами. Проект всегда открывается внутри решения, в которое он входит.
Если Astra.AStudio предложит преобразовать устаревший формат для этого проекта, нажмите "ОК".


