Astra.IDE

Программное обеспечение Astra.IDE позволяет осуществлять аппаратное конфигурирование контроллеров семейства REGUL (R500, R500S, R400, R050).

Программное обеспечение Astra.IDE включено в реестр отечественных программ Минцифры РФ, запись № 14356.

Основные функциональные возможности

  • встроенный редактор визуализации;
  • настройка основных параметров системы;
  • создание и редактирование прикладного программного обеспечения;
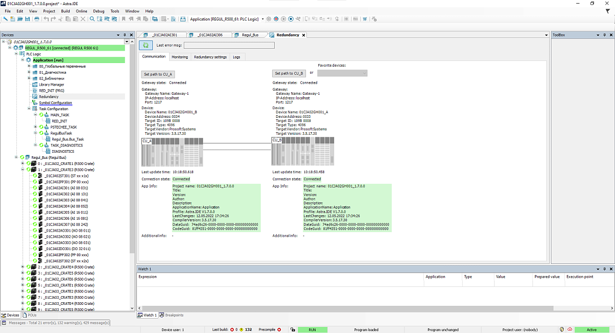
  • настройка резервирования;
  • загрузка и выгрузка проектов;
  • пошаговая отладка прикладной программы;
  • мониторинг работы контроллера.

Языки программирования

Astra.IDE позволяет работать в редакторах стандарта IEC 61131‑3:

  • FBD - функциональные блоковые диаграммы;
  • LD - релейно-контактная логика;
  • ST структурированный текст;
  • SFC - последовательные функциональные диаграммы;
  • CFC (Continuous Flow Chart).
Стек технологий

Программная база:

  • Фреймворк .NET

Язык программирования:

  • C#

Операционные системы:

  • Windows
  • Linux

Лицензирование и стоимость

ООО "РегЛаб" является правообладателем исключительных прав на программное обеспечение: Astra.IDE, Regul HART Communication.  

Программное обеспечение Astra.IDE предоставляется бесплатно в составе ПАК, распространяется в соответствие с политикой лицензирования - путем принятия условий лицензионного договора (соглашения). 

Обращаем внимание, что некоторые дополнительные драйверы (например, Regul HART Communication, реестровая запись Минцифры № 20080, язык программирования C#) подлежат лицензированию в соответствии с политикой лицензирования. Информация о стоимости лицензий предоставляется по отдельному запросу по номеру телефона +7 (343) 270-23-35. Все дистрибутивы ПО и документация доступны для скачивания во вкладке «Скачать ПО».

Остались вопросы?

Вы можете оставить свои данные ниже или позвоните нам по номеру телефона +7 (343) 270-23-35 или напишите нам на info@reglab.ru.